Sistema de Recursos Humanos - Capibara
El sistema CAPIBARA es un sistema de administración de Recursos Humanos orientado al control de asistencia, altamente parametrizable y configurable, que permite automatizar y facilitar el cumplimiento del Reglamento Interno del Personal (RIP), establecido por el Ministerio de Economía y Finanzas Públicas.
El sistema integra distintas herramientas de Gobierno Electrónico y cuenta con los siguientes módulos:
1. Módulo de Gestión de Personal
Permite registrar y administrar la información del personal de la institución. Datos personales y laborales. Historial de contratos, ascensos y cambios de puesto. Registro de unidades organizacionales y dependencias.
2. Módulo de Asistencia y Control de Horarios
Gestiona la asistencia del personal y el cumplimiento de horarios. Registro de marcaciones (biométrico). Control de atrasos y faltas. Generación de reportes de asistencia.
3. Módulo de Vacaciones y Licencias
Automatiza la solicitud, aprobación y control de vacaciones y licencias. Cálculo automático de días disponibles. Flujo de aprobación jerárquico. Historial de vacaciones y permisos.
4. Módulo de Reportes y Estadísticas
Genera información consolidada para la toma de decisiones. Reportes por área, cargo, antigüedad o estado laboral. Exportación de datos a formatos PDF o Excel. Indicadores clave de gestión del personal.
5. Módulo de Configuración y Administración
Permite parametrizar el sistema de acuerdo a la estructura y normativas institucionales. Creación y gestión de usuarios y roles. Definición de jerarquías, permisos y flujos de aprobación. Integración con otros sistemas institucionales.
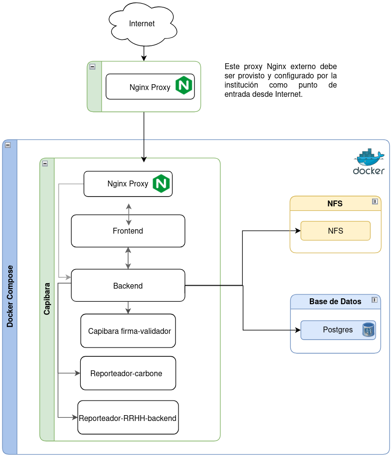
Arquitectura

Marco Normativo
| 📑 Documento | ⬇️ Descargar |
|---|---|
| AGETIC/RA/0067/2025 |
Manuales
| 📑 Documento | ⬇️ Descargar |
|---|---|
| Manual rol técnico | |
| Manual rol inmediato superior y superior jerárquico | |
| Manual rol usuario | |
| Manual rol RRHH | |
| Manual de Uso Wara (ADMINITRADOR) | |
| Manual de Uso Wara (RRHH) |
Ambiente de Prueba
Puede probar las funciones del Sistema de Recursos Humanos - Capibara en el siguiente link:
Para la asignación de usuarios de acceos al sistema, debe remitir la solicitud al correo electrónico: soporte@agetic.gob.bo
Repositorio Estatal de Software Libre
Recursos para la puesta en producción
a. Requisitos normativos
Debe enviar a la AGETIC la Norma Técnica de Adhesión de Ciudadanía Digital firmada por la máxima autoridad de la entidad.
c. Requisitos técnicos de despliegue
Debe considerar una de las alternativas de despliegue detalladas en el siguiente link:
d. Requisitos técnicos del biométrico (AGETIC)
Revisar la lista de materiales, diagramas y manual de ensamblaje:
e. Requisitos técnicos del biométrico (ZKTeco)
Verificar la lista de modelos compatibles con el Sistema de Recursos Humanos - Capibara:
Videos Tutoriales
Procedimiento de Soporte para la Implementación
Envío a la AGETIC de nota de solicitud para implementación del Sistema de Recursos Humanos Capibara, designando un responsable de coordinación y adjuntar la Norma Técnica de Adhesión de Ciudadanía Digital firmada por la Máxima Autoridad de la Entidad.
Designación de un responsable para atender la solicitud.
Instalación y despliegue en producción del Sistema de Recursos Humanos Capibara.
Aprobación de mecanismos de Ciudadanía Digital y aclaración de dudas del Sistema de Recursos Humanos Capibara.
Envío de nota de conformidad de la integración de CD en Producción.
Gestión, elaboración y aprobación de la documentación institucional requerida para oficializar la implementación del sistema, conforme a la normativa interna vigente de la entidad.
